Разработка системы обмена 1С "Моя Бухгалтерия" Хьюмен и линзоматов UNICUM и HYVENDING (Hunan Xing Yuan Technology Co.,Ltd):
Задача: У компании достаточно крупная сеть линзоматов двух производителей (UNICUN и HYVENDING) по всей стране. Необходимо было реализовать загрузку данных по продажам в 1С в разрезе каждого линзомата по дням продаж.
Версия 1С: 8.3 1С "Моя бухгалтерия 8" от "Хьюмен Систем".
Описание работы:
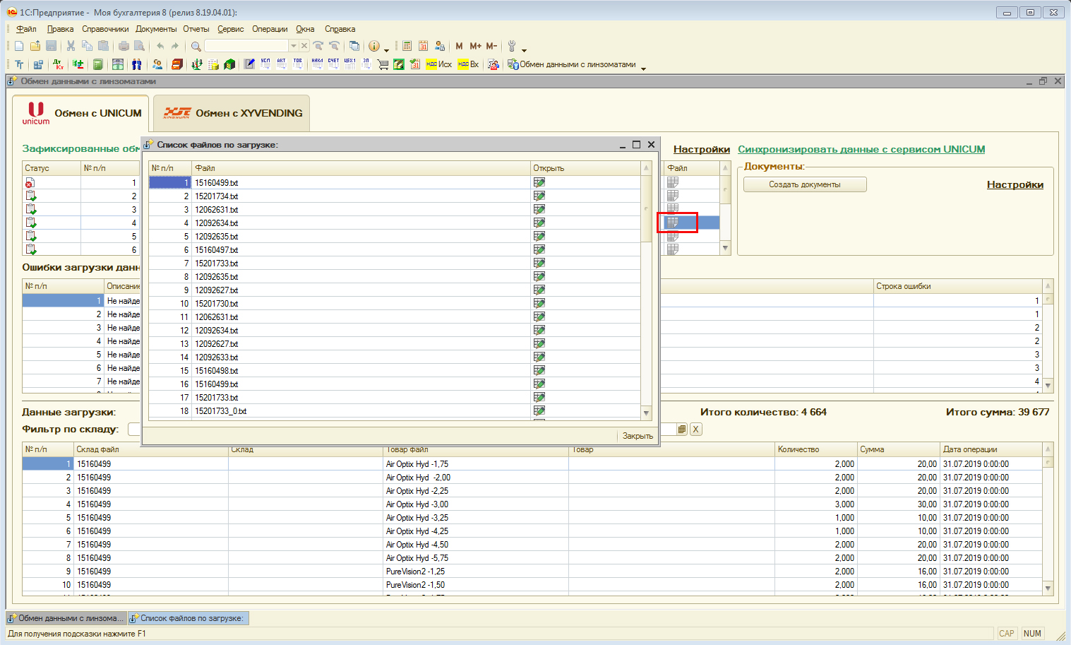
В конфигурации заказчика была добавлена обработка "Обмен данными с линзоматами".
В обработке есть две закладки, которые соответствуют производителям линзоматов.
Для каждого производителя линзоматов есть свои настройки по загрузке данных.
Настройки для создания документов в 1С:
В окне "Данные загрузки" предусмотрена возможность автоматической записи данных по справочникам "Номенклатура" и "Склады" при сопоставлении наименований в файле загрузки с карточкой в 1С.


Все файлы обмена данными, хранятся в базе 1С и привязываются к каждой загрузке:
Для каждой загрузки хранятся созданные документы розничной продажи, и показывается общее количество созданных документов, проведенное количество документов и есть возможность просмотра документов конкретной загрузки:








